Rotina Tele-Entrega Unificada

Identificador: 797
Autor: Alfredo da Silva Junior   terça-feira, Dia 30 de agosto de 2016, às 14:21:44 horas
Revisado Por: Alfredo da Silva Junior   quarta-feira, Dia 31 de agosto de 2016, às 20:16:02 horas
Visualização: Todos

Pontos: 0   Acessos: 1640

Fato

Explicação de como a rotina de Tele-Entrega unificada em algumas determinadas unidades de negócio (Lojas). 


Causa

Dúvidas de de como funciona a rotina de Tele-Entrega Unificada.


Solução

Nas Redes de Farmácias, muitas vezes temos uma loja específica que é de onde saem as tele-entregas. No sistema, hoje é possível fazer uma configuração para que todas as unidades da rede façam um orçamento em suas lojas, porém quando for escolhida a opção tele-entrega, o sistema grave na loja que é responsável pelas entregas.

1. Primeiramente, é necessário configurar no sistema quais lojas são as "despachadoras" de entregas. Essa configuração fica no seguinte caminho:




2. No Grupo Conexões Lojas, é onde vamos cadastrar o código das lojas e o caminho do banco diario.gdb da loja que será a recebedora dos pedidos (orçamentos) de tele entrega. Observa as imagens abaixo:

No campo Empresa, colocar o código da loja, no exemplo demonstrado aqui, a empresa que receberá os orçamentos de tele-entrega é a empresa 5.



No campo Caminho Banco, é necessário colocar o IP e o diretório em que está o diretório da loja. No meu exemplo, seria o da loja 5. 


Clicar no Botão Adicionar.


E depois Gravar.



3. A parte de configuração do Frente de Caixa seria está, agora será demonstrada a parte do sistema que faz essa operação. 

4. No exemplo demonstrado nesse manual, temos a loja 3 que é uma loja que não faz tele-entregas, somente capta as ligações e, temos a loja 5, que é a loja que faz a venda da tele-entrega captada na loja 3. Abaixo será demonstrado como funcionará a rotina.

5. Será feita uma pré-venda na loja 3



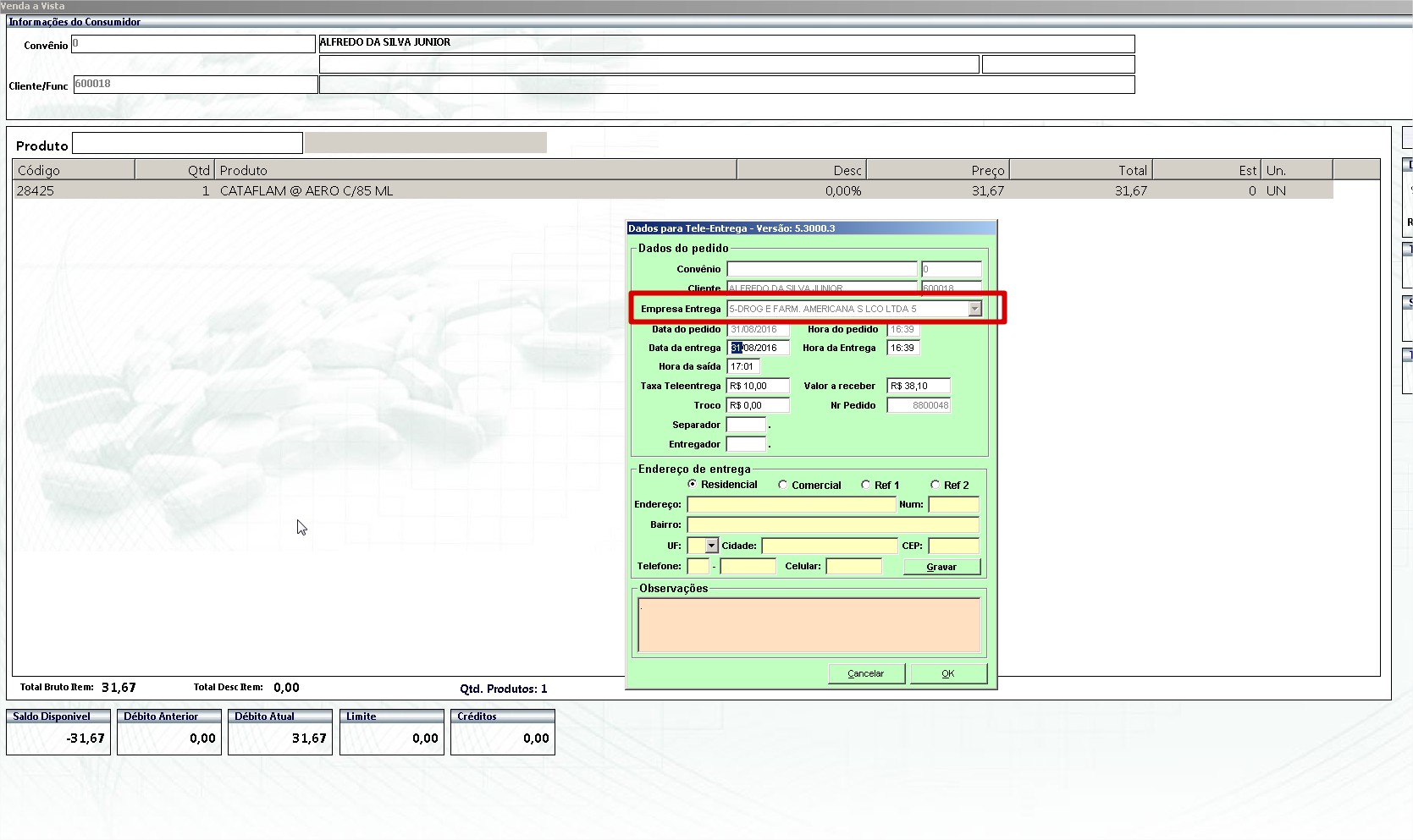
6. A loja de entrega escolhida será a loja 5



7. Para as pré-vendas que serão vendidas em Outra Loja, sempre gravará um prefixo: 88000 +um sequencial.


8. Agora vamos realizar a baixa do pedido na loja 5.


9. A empresa de entrega não poderá ser alterada no momento da baixa do pedido.



OBS: É necessário que as lojas se "enxerguem" para o funcionamento dessa rotina, ou seja, as lojas devem estar na mesma rede, VPN, IP Externo, Hamachi, etc, pois o FC conectará no Diario.gdb da loja configurada, senão houver conexão a loja não aparecerá para ser uma empresa de entrega.

OBS 2: É muito importante que as lojas estejam com os cadastros homogêneos entre si, principalmente os cadastros e precificações, não podem existir diferenças entre elas, pois senão a loja que captará a tele-entrega dirá um processo ao cliente e a loja da baixa do pedido terá outro preço.

OBS 3: Os limites de clientes a prazo e conveniados também devem estar igualados entre as lojas.

OBS 4: Caso seja vendido um produto controlado para a entrega, o lançamento da receita será feito na loja que fará a baixa do pedido, no nosso exemplo, a loja 5.



Postar um comentário